Resister
Login
Sign in with
Facebook
Twitter
OR
Email or Username
Password
Forget the password ?
keep me logged-in
Sign in
New User?
Sign up!
About
Play
Leaderboards
Records
Develepment
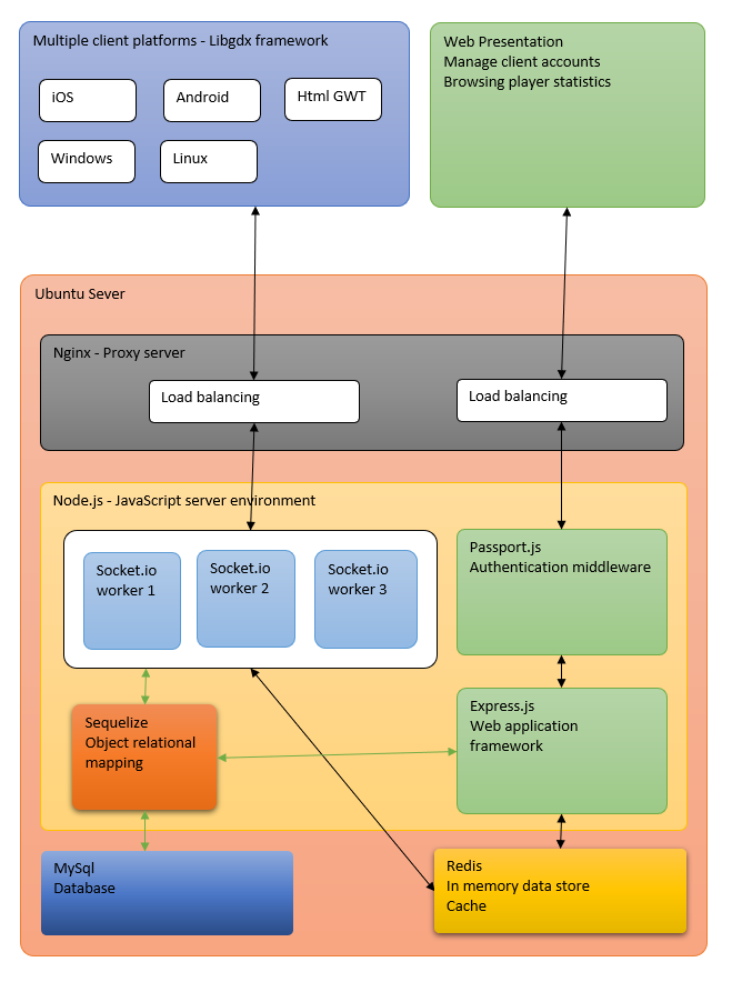
Server and client integration schema